About Us
Vivekanand Technologies, is the brain child of two aspiring Indian youngsters with a vision to create a NxtGen Technology company offering software development & maintaince services. We are an Information Technology and Services company with offices in the India.
Our Values
Our foundation is based on transparency, customer delight, agility and continuous quest for quality & excellence.
Services
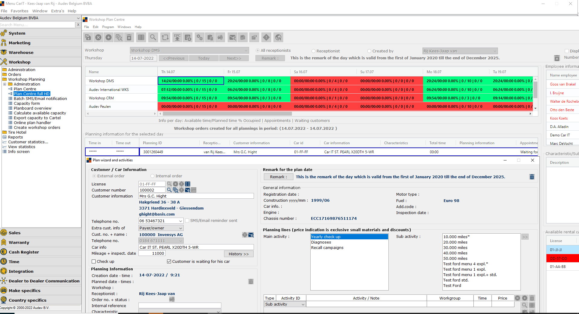
We have partnered with Audev BV, one of the oldest automobile software development companies in Europe, who provides a comprehensive Dealer Management System (DMS) - CarIT, that today powers some of the premium brands like Ford, Opel, Toyota, Volvo and more in the European markets.
CarIT the first open DMS, capable of handling multiple makes, manufacturers, suppliers and languages. Its leading edge technologies allow it to be fully integrated and interfaced with the communications tools (DCS) and applications programs (DFS) of the various manufacturers. It is the solution to the requirements of the automotive distribution industry, a state-of-the-art solution.
Some of the key features of CarIT are:
Careers
-Should be we well versed with Object Oriented Programming concepts.
-Minimum 3-4 years of experience in Java/ .Net windows applications development.
-Should be ready to learn and work on BBj development stack (Refer: www.basis.com). Training
will be provided.
-Good written and verbal communication.
-Functional experience in any ERP application will be an added advantage.
-Education Qualifications: Graduation certificate in software engineering.
-Should be we well versed with Object Oriented Programming concepts.
-Minimum 1-2 years of experience in Java/ .Net windows applications development.
-Should be ready to learn and work on BBj development stack (Refer: www.basis.com). Training
will be provided.
-Good written and verbal communication.
-Good analytical skills.
-Education Qualifications: Graduation certificate in software engineering.
-Should be we well versed with Object Oriented Programming concepts.
-Minimum 0-1 years of experience in Java/ .Net windows applications development.
-Should be ready to learn and work on BBj development stack (Refer: www.basis.com). Training
will be provided.
-Good written and verbal communication.
-Good analytical skills.
-Education Qualifications: Graduation certificate in software engineering or other streams
-Graduation in other than software then should have done a professional course in software
development.
-Minimum 2 year of QA testing experience
-Experience in Agile frameworks and regression testing desired
-High attention to detail and solid analytical skills
-Proficient in test management software
-Good working knowledge of programming languages
-Outstanding written and verbal communication skills
-Bachelor’s degree in Computer Science, Software Engineering, or related field
QA Tester Job Responsibilities and Duties
-Executes test cases under varying circumstances
-Documents and evaluates test results
-Detects, logs, and reports program bugs and glitches
-Tracks defects and helps troubleshoot errors
-Reviews test procedures and develops test scripts
-Partners with engineers to drive QA efforts
Our Culture
We're looking for candidates who are mission-focused, data-driven, and above all else, looking for a deeper meaning in their work. We pride ourselves in hiring talented indivual from all walks of life and non-tech backgrounds we advocate for diversity and inculsion in the workplace, from keynotes, our Affinity Groups, Slack Communities and creating a safe and welcoming space to address key topics affecting our society today.
Office Workplace
Office Anniversary Celebration
Office Cultural Event
Office Picnic
Our CEO
We're lucky to be supported by some of the best investors in the world.
Krishna Chavan
CEOTeam Members
We're building the future of software developmemt
Devdatta Dahanukar
CTO
Vanmala Shinde
Account Manager
Mayur Bari
Technical Lead
Atul Jadhav
Technical Architech
Nikhil More
Senior Software Developer
Tejal Bhalekar
Senior Software DeveloperContact Us
Amfotech Business Park
info@vitec.co.in
+91 7678060779

